分享免费资源,实用软件、开源项目、网站工具。

📢 广告投放: @CXXPQ
📮 投稿私信: @SXJQR_BOT
💬 交流群组: @ZYSHARES
#软件 #工具 #开源

🔧 芙芙工具箱 - 一个开源的实用工具箱

▎软件功能:多功能工具箱

▎软件平台:#Windows

▎软件介绍:一个集合许多小工具的工具箱,提供如文件夹工具、文件下载、电脑配置查看、缓存清理等实用工具。

▎软件下载:点击下载
#网站 #趣站

🦠 实时金价 - 实时黄金价格查询网站

▎网站功能:金价查询

▎网站介绍:一个实时的黄金价格查询网站,提供国内金价、金店品牌、国际金价、香港金价、银行金价信息,单位为盎司和克。

还提供 24 小时内的黄金价格走势图,黄金价格开盘价、最高价、最低价和收盘价,黄金价格的日线图、周线图和月线图,并支持选择不同的货币单位。

▎网站网址:点击打开
#网站 #工具 #开源

8⃣️ 贴吧工具箱 - 贴吧数据查询工具

▎网站功能:贴吧数据查询

▎网站介绍:一个简单易用的贴吧数据查询工具,查看 教程 即可快速上手使用。

提供查询历史发言、吧数据统计、帖子数据统计、关联、关注、粉丝、回复记录、关注吧等信息,部分功能还在开发中。

▎网站网址:点击打开
#软件 #工具 #开源

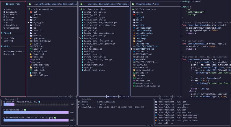
🗂 Superfile - 漂亮而现代的终端文件管理器

▎软件功能:终端文件管理器

▎软件平台:#Windows #macOS #Linux

▎软件介绍:一款功能强大的现代终端文件管理器,可以方便地浏览和管理本地文件和文件夹,支持拖放操作。

支持预览多种常见文件格式,包括图像、PDF、代码等,无需打开其它应用,支持文件搜索、传输、共享、多标签页,并支持拓展功能。

▎软件下载:点击下载

✈️ 频道 👥 群组 ⬅️ 投稿 📍 导航
#脚本 #解析 #开源 #Telegram

🔧 Telegram Media Downloader - 电报媒体下载脚本

▎脚本功能:电报媒体下载

▎脚本平台:#Tampermonkey

▎脚本介绍:一个电报媒体下载脚本,允许用户从禁用下载和限制保存内容的私人频道下载 Telegram 网络应用程序上的图像、GIF 和视频。

此脚本仅适用于 Telegram Webapp,对于允许保存内容的频道和聊天,此脚本将不起作用。

对于禁用下载和限制保存内容的频道和聊天,此脚本将重新添加图像、GIF 和视频的下载按钮。

▎脚本安装:点击安装
#GitHub #工具 #辅助

✏️ AutoStudy - 超星学习通和柠檬学堂刷课工具

▎项目功能:刷课工具

▎项目介绍:一个可以快速辅助完成超星学习通和柠檬文才网课的小工具。

目前只能完成视频任务,项目原理是跨站请求伪造 (CSRF),伪造请求头,调用官方 API。

▎项目地址:点击打开
#GitHub #TvBox #接口

🎲 TVbox自用接口 - TvBox 接口收集

▎项目功能:TvBox 接口收集

▎项目介绍:一个收集 TvBox 接口的项目,提供了一些 EGP 源和 TVBox 各路大佬配置。

▎项目地址:点击打开
#软件 #外语 #视频 #播放器

▶️ DashPlayer - 专为英语学习打造的视频播放器

▎软件功能:视频播放器

▎软件平台:#Windows #macOS

▎软件介绍:一款为英语学习者量身打造的视频播放器,助你通过观看视频、沉浸真实语境,轻松提升英语水平。

功能非常多,包括双语字幕、字幕跳转、查词查询、界面调节、蓝牙遥控、AI 字幕等,并且自带下载视频、生成字幕、分割长视频功能,非常有助于英语学习。

▎软件下载:点击下载

✈️ 频道 👥 群组 ⬅️ 投稿 📍 导航
#软件 #图像 #工具

🖼️ NeeView - 优雅美观的图像查看器

▎软件功能:图像查看器

▎软件平台:#Windows

▎软件介绍:一个图像查看器,可以查看多种各格式图像、压缩文件、PDF、视频中的图像。

它支持标准兼容图像格式(bmp、jpg、gif、tiff、png、ico、svg、WIC),支持压缩文件(zip、rar、7z、lzh、cbr、cbz、cb7、...),并提供定制和手势设置和幻灯片等实用功能。

▎软件下载:点击下载
#网站 #音频 #开源 #TTS

🗣 Fish Speech - 开源最大文本转语音模型

▎网站功能:文本转语音

▎网站介绍:一个基于 VQ-GAN 和 Llama、VITS,由 Fish Audio 开发的文本转语音模型。

提供了多语言支持和高质量的语音合成,支持中文、日文和英文三种语言的合成。

特别是基于一些知名游戏角色的声音,如《原神》、《崩坏:星穹铁道》和《碧蓝档案》。

▎网站网址:点击打开
#GitHub #工具

🧭 Glance - 可自托管的开源轻量仪表盘工具

▎项目功能:仪表盘

▎项目介绍:一个开源仪表盘项目,它可以显示各种信息,并将所有信息源集中在一处,支持 Docker 部署。

支持显示 RSS、Subreddit 帖子、天气、书签、关注的 YouTube 视频、日历、股票、GitHub 版本等等,一目了然。

▎项目地址:点击打开
#GitHub #工具 #辅助

📽️ screego - 可自托管的屏幕共享解决方案

▎项目功能:屏幕共享

▎项目介绍:一个强大且易用的屏幕共享解决方案,适合各种团队协作和远程工作场景。

它允许以高质量和低延迟共享屏幕,支持多用户屏幕共享,并通过 WebRTC 进行安全传输。

▎项目地址:点击打开
#Bot #Telegram

📱 Copilot for Telegram 现已推出!

🗣 简要介绍

Copilot 由 GPT 提供支持,现已登陆 Telegram,在 Telegram 中进行无缝对话、获取信息并享受更智能的聊天体验。

🗣 注意事项

目前不支持 +86 手机号码
使用前需要向机器人分享手机号码
每日限额使用 30 次

✈️ 立刻体验:@CopilotOfficialBot
#软件 #工具 #辅助 #开源

📝 FreeReNamer - 强大且易用的文件批量重命名工具

▎软件功能:文件批量重命名

▎软件平台:#Windows #macOS #Linux

▎软件介绍:一个功能强大又易用的文件批量重命名软件,支持 js 脚本,内置 Monaco Editor。

支持拖拽添加文件和文件夹、创建多个配置、单个配置内支持多个规则等功能。

▎在线网站:点击打开

▎相关推荐:
Rename - 在线文件批量重命名工具
Flut Renamer - 开源文件批量重命名工具
SubtitleRenamer - 开源跨平台字幕重命名工具
Rename Photos - 开源跨平台图片重命名应用

▎软件下载:点击下载

✈️ 频道 👥 群组 ⬅️ 投稿 📍 导航
#软件 #小说 #电子书 #阅读器

📕 书香之家 - 可编程的换源阅读器

▎软件功能:电子书阅读器

▎软件平台:#iOS

▎软件介绍:一款个性化可配置的网络浏览器,旨在让用户有沉浸、舒适的阅读氛围。

软件不提供任何内容,需要自行添加和导入书源,详见下方书源地址项目。

▎书源地址:点击查看

▎软件下载:点击下载
#软件 #音频 #工具 #开源

♥️ Easy Voice Toolkit - 多功能简易语音工具箱

▎软件功能:语音工具

▎软件平台:#Windows

▎软件介绍:一个基于开源语音项目实现的简易语音工具箱,提供了包括语音模型训练在内的多种自动化音频工具。

功能包含:音频处理、语音识别、语音转录、数据集制作、模型训练、语音合成。

▎软件下载:点击下载
#插件 #工具 #浏览器

🖥 VSpace - 侧边栏垂直书签和标签页管理器

▎插件功能:标签侧边栏和管理

▎插件平台:#Chrome #Edge

▎插件介绍:一个在浏览器侧边栏上实现的垂直式的书签和标签页管理器扩展。

目的主要是在 Chrome 上做到 Arc 浏览器的侧边栏体验,支持多面板和树状标签页。

▎相关推荐:
Link Map - 一个浏览器垂直树形标签侧边栏

▎插件安装:点击安装
#GitHub #脚本 #工具

🐰 xiaoya alist - 高效多功能媒体库管理工具

▎项目功能:媒体库工具

▎项目介绍:一个多功能媒体管理工具集,支持多种系统环境和安装配置,方便用户管理和同步媒体资源。

它提供一键安装、更新、卸载及高级功能设置,用于简化媒体文件管理和自动化处理,包括 Emby、Jellyfin 全家桶安装、元数据定时爬虫等功能。

项目还提供了一些周边工具,如猫影视、自动批量将阿里云盘分享链接转换为小雅格式的工具、小雅转存清理工具、TVBox 管理工具等。

▎项目地址:点击打开
#软件 #小说 #解析 #开源

😺 7mao Novel Downloader - 七猫小说下载器

▎软件功能:小说下载

▎软件平台:#Windows #macOS #Linux

▎软件介绍:一个七猫小说下载器,支持下载几乎所有七猫免费小说 APP 和网站的小说。

支持 txt 与 epub 格式,支持批量下载,拥有极快的下载速度。

▎使用教程:点击查看

▎相关推荐:
fanqie-novel-download - 番茄小说下载器(不再可用)
ximalaya-downloader - 喜马拉雅专辑音频无限制下载器
Ximalaya-Downloader - 喜马拉雅下载工具
ximalaya - 喜马拉雅专辑批量下载工具
xmlyfetcher - 喜马拉雅音频下载工具

▎软件下载:点击下载
Back to Top