分享免费资源,实用软件、开源项目、网站工具。

📢 广告投放: @CXXPQ
📮 投稿私信: @SXJQR_BOT
💬 交流群组: @ZYSHARES
#GitHub #TTS

🗣 ChatTTS - 对话式高可控的语音合成模型

▎项目功能:文本转语音模型

▎项目介绍:一款专门为对话场景设计的文本转语音模型,例如LLM助手对话任务,支持英文和中文两种语言。

最大的模型使用了 10 万小时以上的中英文数据进行训练。在 HuggingFace 中开源的版本为 4 万小时训练且未 SFT 的版本。

使用需知

🔴为了限制 ChatTTS 的使用,我们在 4w 小时模型的训练过程中添加了少量额外的高频噪音,并用 mp3 格式尽可能压低了音质,以防不法分子用于潜在的犯罪可能。同时我们在内部训练了检测模型,并计划在未来开放。

▎项目亮点:
对话式 TTS:
ChatTTS针对对话式任务进行了优化,实现了自然流畅的语音合成,同时支持多说话人。

细粒度控制:
该模型能够预测和控制细粒度的韵律特征,包括笑声、停顿和插入词等。

更好的韵律:
ChatTTS在韵律方面超越大部分开源TTS模型。同时提供预训练模型,支持进一步研究。


▎相关推荐:
🔵ChatTTS_colab - 基于 ChatTTS ,支持音色抽卡、长音频生成和分角色朗读
🔵ChatTTS-Forge - 提供了完善的 ChatTTS 封装,包括 API WebUI Playground

▎项目地址:点击打开
#软件 #工具 #开源 #TvBox

⚙️ Tvbox Source Provider - Tvbox 视频源检测与合并工具

▎软件功能:Tvbox 视频源检测与合并

▎软件平台:#Windows

▎软件介绍:一个 TvBox 视频源检测与合并工具,专为处理和管理电视媒体源设计。

它允许用户检测视频源的可用性并合并不同的媒体源,以便在一个统一的平台上播放和管理。

▎软件下载:点击下载

✈️ 频道 👥 群组 ⬅️ 投稿 📍 导航
#GitHub #AI #视频 #工具

🎨 ProPainter - 开源视频物体移除和修复工具

▎项目功能:视频物体去除和修复

▎项目介绍:一个改进用于视频绘制的传播和变换器,可以有效去除视频中的对象并完成视频片段,使其看起来更加自然和连贯。

它通过人工智能和机器学习算法来自动填充图像中缺失或受损的部分,生成与周围环境无缝融合的高质量内容。

▎项目特点:
- 对象移除:移除视频中的对象
- 视频完成:完成遮罩的视频
- 视频外绘:扩展视频视图

▎项目地址:点击打开
Media is too big
VIEW IN TELEGRAM
#GitHub #AI #图像 #工具 #开源

😀 Inpaint_wechat - 照片修复小小助手

▎项目功能:图像修复

▎项目介绍:一款快速P图微信小程序,用来消除图片中指定的人和物,基于微信 AI 能力,纯客户端实现,无服务端。

程序采用了 WebAssembly 技术,并结合适配微信的 OpenCV 技术,以实现对模型的预处理和后处理。

▎项目地址:点击打开
#GitHub #AI #图像 #工具

🧽 Edit Anything - 编辑图像中的任何内容

▎项目功能:图像编辑

▎项目介绍:一个图像编辑工具,利用 Segment Anything、ControlNet 和 Stable Diffusion 等技术实现对图像的任意部分进行编辑和生成。

用户可以通过文本指导和交互式分割来修改图像中的特定部分,例如更换背景、调整服装和发型等。

▎项目地址:点击打开
#GitHub #AI #图像 #工具

😀 ReplaceAnything - 高质量图像替换工具

▎项目功能:图像替换

▎项目介绍:一个由阿里巴巴集团开发的实现高质量图像内容替换工具。

项目可以替换图像中的特定部分,例如更换衣物、背景或人物,同时保持掩码区域的原始细节。

▎项目地址:点击打开
#GitHub #AI #图像 #工具

🧥 OOTDiffusion - 高品质 AI 虚拟换衣工具

▎项目功能:虚拟换衣

▎项目介绍:一个先进的虚拟试穿(VTON)技术项目,利用潜在扩散模型(LDM)来生成逼真且可控的虚拟服饰试穿图像。

OOTDiffusion 采用潜在扩散模型技术,可以生成和融合高质量的服装图像。

它支持半身及全身两种模型模式,并允许用户根据不同的性别与体型进行相应调整,以确保试穿效果的自然真实。

▎相关推荐:
🟠Outfit Anyone - 阿里出品开源一键超高品质虚拟试穿项目
🟠IDM-VTON - 先进的开源 AI 虚拟换衣框架
🟠LaDI-VTON - 潜伏扩散文本反转增强虚拟试穿模型
🟣A Curated List of Awesome Virtual Try - 与虚拟试穿相关的优秀研究论文、项目、代码、数据集、研讨会等的精选列表

▎项目地址:点击打开
#软件 #工具

🗑 Uninstalr - 强大快速的 Windows 卸载工具

▎软件功能:应用卸载

▎软件平台:#Windows

▎软件介绍:一款专为 Windows 系统设计的软件卸载工具,旨在帮助用户高效地批量卸载应用程序。

它可以同时批量卸载多个应用程序,并能识别卸载过程中遗留下来的文件和注册表项,尽可能清理系统,Uninstalr 可以创建系统还原点,以确保在出现问题时可以恢复到之前的状态。

▎软件下载:点击下载

✈️ 频道 👥 群组 ⬅️ 投稿 📍 导航
#网站 #素材

👩‍💻 HTMLrev - 精选的免费 HTML 模板下载

▎网站功能:HTML 模板下载

▎网站介绍:一个免费 HTML 模板下载网站,提供 1500+ 免费 HTML 模板下载,适用于网站、登录页面、博客、投资组合、电子商务和仪表板。

模板都提供详细介绍,并可直接一键打包下载,所有模板对个人和商业项目都是免费的。

▎网站网址:点击打开
#GitHub #网站 #工具

🔗 Sink - 简单、快速、安全的开源链接缩短器

▎项目功能:链接缩短

▎项目介绍:一个开源链接缩短器,100% 在 Cloudflare 上运行,支持链接分析监控、自定义弹头、设计过期时间等功能。

▎相关推荐:
🔵Dub - 一款免费开源的链接缩短工具

▎项目地址:点击打开
#网站 #音乐 #AI

🎵 Suno - 一款生成式人工智能音乐创作程序

▎网站功能:AI 音乐生成

▎网站介绍:一个利用人工智能技术创建音乐的平台,用户可以注册免费账号,通过该平台创作不同主题的歌曲。

Suno 提供生成旋律、歌词和完整曲目的工具,使得音乐创作变得更加容易和普及。

网站还提供丰富的资源库和一个社区,用户可以在其中探索和分享音乐创作,也可以当一个音乐播放器用,听听别人的创作。

▎相关推荐:
🟡Bark - 开源文本转语音模型
🟡Suno List - Suno AI 音乐榜单
🟡Suno Top - Suno AI 音乐下载器
🟡Suno AI Download - Suno AI 音乐下载器
🟡Suno AI Music - Suno AI 音乐搜索和下载工具

▎网站网址:点击打开
#软件 #音乐 #AI

🎵 MusicGPT - 免费开源 AI 音乐生成器

▎软件功能:AI 音乐生成

▎软件平台:#Windows #macOS #Linux

▎软件介绍:一个使用本地运行的 LLM 根据自然语言提示生成音乐的 AI 音乐生成器,无需安装 Python 或机器学习框架等。

目前只支持 Meta 的 MusicGen,计划支持不同的音乐生成模型,已实现文本条件音乐生成。

▎软件下载:点击下载
#软件 #字幕 #工具 #开源

🎞️ SubRenamer - 字幕文件一键批量重命名工具

▎软件功能:字幕文件批量重命名

▎软件平台:#Windows #macOS #Linux

▎软件介绍:一个字幕文件批量改名工具,对于大多数视频与字幕文件,您仅需将其拖入程序,即可被自动精准地识别,一键改名,省去了普通改名软件较为繁杂的设置操作。

支持自动匹配、多语言筛选、多种匹配规则、手动匹配编辑器、正则表达式编辑器等强大功能。

▎相关推荐:
SubtitleRenamer - 开源跨平台字幕重命名工具

▎软件下载:点击下载

✈️ 频道 👥 群组 ⬅️ 投稿 📍 导航
#软件 #工具 #开源

Breezy Weather - 开源极简风格天气应用

▎软件功能:天气应用

▎软件平台:#Android

▎软件介绍:一款采用 Material Design 设计的天气应用,体验简洁明快,动画效果流畅,并具有大量可定制功能。

提供各种天气数据,如温度、空气质量、风速、紫外线指数、降水量等,并支持多种天气来源和小部件。

▎软件下载:点击下载
#软件 #工具 #开源

🔧 芙芙工具箱 - 一个开源的实用工具箱

▎软件功能:多功能工具箱

▎软件平台:#Windows

▎软件介绍:一个集合许多小工具的工具箱,提供如文件夹工具、文件下载、电脑配置查看、缓存清理等实用工具。

▎软件下载:点击下载
#网站 #趣站

🦠 实时金价 - 实时黄金价格查询网站

▎网站功能:金价查询

▎网站介绍:一个实时的黄金价格查询网站,提供国内金价、金店品牌、国际金价、香港金价、银行金价信息,单位为盎司和克。

还提供 24 小时内的黄金价格走势图,黄金价格开盘价、最高价、最低价和收盘价,黄金价格的日线图、周线图和月线图,并支持选择不同的货币单位。

▎网站网址:点击打开
#网站 #工具 #开源

8⃣️ 贴吧工具箱 - 贴吧数据查询工具

▎网站功能:贴吧数据查询

▎网站介绍:一个简单易用的贴吧数据查询工具,查看 教程 即可快速上手使用。

提供查询历史发言、吧数据统计、帖子数据统计、关联、关注、粉丝、回复记录、关注吧等信息,部分功能还在开发中。

▎网站网址:点击打开
#软件 #工具 #开源

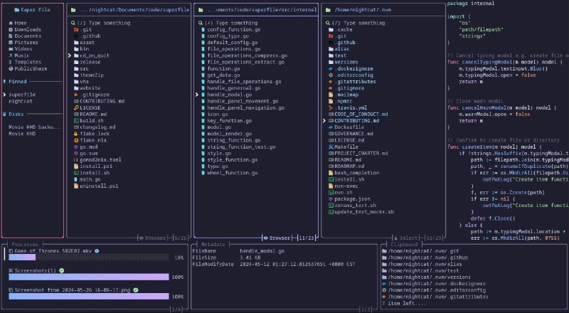
🗂 Superfile - 漂亮而现代的终端文件管理器

▎软件功能:终端文件管理器

▎软件平台:#Windows #macOS #Linux

▎软件介绍:一款功能强大的现代终端文件管理器,可以方便地浏览和管理本地文件和文件夹,支持拖放操作。

支持预览多种常见文件格式,包括图像、PDF、代码等,无需打开其它应用,支持文件搜索、传输、共享、多标签页,并支持拓展功能。

▎软件下载:点击下载

✈️ 频道 👥 群组 ⬅️ 投稿 📍 导航
#脚本 #解析 #开源 #Telegram

🔧 Telegram Media Downloader - 电报媒体下载脚本

▎脚本功能:电报媒体下载

▎脚本平台:#Tampermonkey

▎脚本介绍:一个电报媒体下载脚本,允许用户从禁用下载和限制保存内容的私人频道下载 Telegram 网络应用程序上的图像、GIF 和视频。

此脚本仅适用于 Telegram Webapp,对于允许保存内容的频道和聊天,此脚本将不起作用。

对于禁用下载和限制保存内容的频道和聊天,此脚本将重新添加图像、GIF 和视频的下载按钮。

▎脚本安装:点击安装
Back to Top