分享免费资源,实用软件、开源项目、网站工具。

📢 广告投放: @CXXPQ
📮 投稿私信: @SXJQR_BOT
💬 交流群组: @ZYSHARES
#GitHub #AI #图像 #工具

🧽 Edit Anything - 编辑图像中的任何内容

▎项目功能:图像编辑

▎项目介绍:一个图像编辑工具,利用 Segment Anything、ControlNet 和 Stable Diffusion 等技术实现对图像的任意部分进行编辑和生成。

用户可以通过文本指导和交互式分割来修改图像中的特定部分,例如更换背景、调整服装和发型等。

▎项目地址:点击打开
#GitHub #AI #图像 #工具

😀 ReplaceAnything - 高质量图像替换工具

▎项目功能:图像替换

▎项目介绍:一个由阿里巴巴集团开发的实现高质量图像内容替换工具。

项目可以替换图像中的特定部分,例如更换衣物、背景或人物,同时保持掩码区域的原始细节。

▎项目地址:点击打开
#GitHub #AI #图像 #工具

🧥 OOTDiffusion - 高品质 AI 虚拟换衣工具

▎项目功能:虚拟换衣

▎项目介绍:一个先进的虚拟试穿(VTON)技术项目,利用潜在扩散模型(LDM)来生成逼真且可控的虚拟服饰试穿图像。

OOTDiffusion 采用潜在扩散模型技术,可以生成和融合高质量的服装图像。

它支持半身及全身两种模型模式,并允许用户根据不同的性别与体型进行相应调整,以确保试穿效果的自然真实。

▎相关推荐:
🟠Outfit Anyone - 阿里出品开源一键超高品质虚拟试穿项目
🟠IDM-VTON - 先进的开源 AI 虚拟换衣框架
🟠LaDI-VTON - 潜伏扩散文本反转增强虚拟试穿模型
🟣A Curated List of Awesome Virtual Try - 与虚拟试穿相关的优秀研究论文、项目、代码、数据集、研讨会等的精选列表

▎项目地址:点击打开
#软件 #工具

🗑 Uninstalr - 强大快速的 Windows 卸载工具

▎软件功能:应用卸载

▎软件平台:#Windows

▎软件介绍:一款专为 Windows 系统设计的软件卸载工具,旨在帮助用户高效地批量卸载应用程序。

它可以同时批量卸载多个应用程序,并能识别卸载过程中遗留下来的文件和注册表项,尽可能清理系统,Uninstalr 可以创建系统还原点,以确保在出现问题时可以恢复到之前的状态。

▎软件下载:点击下载

✈️ 频道 👥 群组 ⬅️ 投稿 📍 导航
#网站 #素材

👩‍💻 HTMLrev - 精选的免费 HTML 模板下载

▎网站功能:HTML 模板下载

▎网站介绍:一个免费 HTML 模板下载网站,提供 1500+ 免费 HTML 模板下载,适用于网站、登录页面、博客、投资组合、电子商务和仪表板。

模板都提供详细介绍,并可直接一键打包下载,所有模板对个人和商业项目都是免费的。

▎网站网址:点击打开
#GitHub #网站 #工具

🔗 Sink - 简单、快速、安全的开源链接缩短器

▎项目功能:链接缩短

▎项目介绍:一个开源链接缩短器,100% 在 Cloudflare 上运行,支持链接分析监控、自定义弹头、设计过期时间等功能。

▎相关推荐:
🔵Dub - 一款免费开源的链接缩短工具

▎项目地址:点击打开
#网站 #音乐 #AI

🎵 Suno - 一款生成式人工智能音乐创作程序

▎网站功能:AI 音乐生成

▎网站介绍:一个利用人工智能技术创建音乐的平台,用户可以注册免费账号,通过该平台创作不同主题的歌曲。

Suno 提供生成旋律、歌词和完整曲目的工具,使得音乐创作变得更加容易和普及。

网站还提供丰富的资源库和一个社区,用户可以在其中探索和分享音乐创作,也可以当一个音乐播放器用,听听别人的创作。

▎相关推荐:
🟡Bark - 开源文本转语音模型
🟡Suno List - Suno AI 音乐榜单
🟡Suno Top - Suno AI 音乐下载器
🟡Suno AI Download - Suno AI 音乐下载器
🟡Suno AI Music - Suno AI 音乐搜索和下载工具

▎网站网址:点击打开
#软件 #音乐 #AI

🎵 MusicGPT - 免费开源 AI 音乐生成器

▎软件功能:AI 音乐生成

▎软件平台:#Windows #macOS #Linux

▎软件介绍:一个使用本地运行的 LLM 根据自然语言提示生成音乐的 AI 音乐生成器,无需安装 Python 或机器学习框架等。

目前只支持 Meta 的 MusicGen,计划支持不同的音乐生成模型,已实现文本条件音乐生成。

▎软件下载:点击下载
#软件 #字幕 #工具 #开源

🎞️ SubRenamer - 字幕文件一键批量重命名工具

▎软件功能:字幕文件批量重命名

▎软件平台:#Windows #macOS #Linux

▎软件介绍:一个字幕文件批量改名工具,对于大多数视频与字幕文件,您仅需将其拖入程序,即可被自动精准地识别,一键改名,省去了普通改名软件较为繁杂的设置操作。

支持自动匹配、多语言筛选、多种匹配规则、手动匹配编辑器、正则表达式编辑器等强大功能。

▎相关推荐:
SubtitleRenamer - 开源跨平台字幕重命名工具

▎软件下载:点击下载

✈️ 频道 👥 群组 ⬅️ 投稿 📍 导航
#软件 #工具 #开源

Breezy Weather - 开源极简风格天气应用

▎软件功能:天气应用

▎软件平台:#Android

▎软件介绍:一款采用 Material Design 设计的天气应用,体验简洁明快,动画效果流畅,并具有大量可定制功能。

提供各种天气数据,如温度、空气质量、风速、紫外线指数、降水量等,并支持多种天气来源和小部件。

▎软件下载:点击下载
#软件 #工具 #开源

🔧 芙芙工具箱 - 一个开源的实用工具箱

▎软件功能:多功能工具箱

▎软件平台:#Windows

▎软件介绍:一个集合许多小工具的工具箱,提供如文件夹工具、文件下载、电脑配置查看、缓存清理等实用工具。

▎软件下载:点击下载
#网站 #趣站

🦠 实时金价 - 实时黄金价格查询网站

▎网站功能:金价查询

▎网站介绍:一个实时的黄金价格查询网站,提供国内金价、金店品牌、国际金价、香港金价、银行金价信息,单位为盎司和克。

还提供 24 小时内的黄金价格走势图,黄金价格开盘价、最高价、最低价和收盘价,黄金价格的日线图、周线图和月线图,并支持选择不同的货币单位。

▎网站网址:点击打开
#网站 #工具 #开源

8⃣️ 贴吧工具箱 - 贴吧数据查询工具

▎网站功能:贴吧数据查询

▎网站介绍:一个简单易用的贴吧数据查询工具,查看 教程 即可快速上手使用。

提供查询历史发言、吧数据统计、帖子数据统计、关联、关注、粉丝、回复记录、关注吧等信息,部分功能还在开发中。

▎网站网址:点击打开
#软件 #工具 #开源

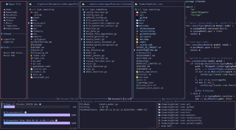
🗂 Superfile - 漂亮而现代的终端文件管理器

▎软件功能:终端文件管理器

▎软件平台:#Windows #macOS #Linux

▎软件介绍:一款功能强大的现代终端文件管理器,可以方便地浏览和管理本地文件和文件夹,支持拖放操作。

支持预览多种常见文件格式,包括图像、PDF、代码等,无需打开其它应用,支持文件搜索、传输、共享、多标签页,并支持拓展功能。

▎软件下载:点击下载

✈️ 频道 👥 群组 ⬅️ 投稿 📍 导航
#脚本 #解析 #开源 #Telegram

🔧 Telegram Media Downloader - 电报媒体下载脚本

▎脚本功能:电报媒体下载

▎脚本平台:#Tampermonkey

▎脚本介绍:一个电报媒体下载脚本,允许用户从禁用下载和限制保存内容的私人频道下载 Telegram 网络应用程序上的图像、GIF 和视频。

此脚本仅适用于 Telegram Webapp,对于允许保存内容的频道和聊天,此脚本将不起作用。

对于禁用下载和限制保存内容的频道和聊天,此脚本将重新添加图像、GIF 和视频的下载按钮。

▎脚本安装:点击安装
#GitHub #工具 #辅助

✏️ AutoStudy - 超星学习通和柠檬学堂刷课工具

▎项目功能:刷课工具

▎项目介绍:一个可以快速辅助完成超星学习通和柠檬文才网课的小工具。

目前只能完成视频任务,项目原理是跨站请求伪造 (CSRF),伪造请求头,调用官方 API。

▎项目地址:点击打开
#GitHub #TvBox #接口

🎲 TVbox自用接口 - TvBox 接口收集

▎项目功能:TvBox 接口收集

▎项目介绍:一个收集 TvBox 接口的项目,提供了一些 EGP 源和 TVBox 各路大佬配置。

▎项目地址:点击打开
#软件 #外语 #视频 #播放器

▶️ DashPlayer - 专为英语学习打造的视频播放器

▎软件功能:视频播放器

▎软件平台:#Windows #macOS

▎软件介绍:一款为英语学习者量身打造的视频播放器,助你通过观看视频、沉浸真实语境,轻松提升英语水平。

功能非常多,包括双语字幕、字幕跳转、查词查询、界面调节、蓝牙遥控、AI 字幕等,并且自带下载视频、生成字幕、分割长视频功能,非常有助于英语学习。

▎软件下载:点击下载

✈️ 频道 👥 群组 ⬅️ 投稿 📍 导航
#软件 #图像 #工具

🖼️ NeeView - 优雅美观的图像查看器

▎软件功能:图像查看器

▎软件平台:#Windows

▎软件介绍:一个图像查看器,可以查看多种各格式图像、压缩文件、PDF、视频中的图像。

它支持标准兼容图像格式(bmp、jpg、gif、tiff、png、ico、svg、WIC),支持压缩文件(zip、rar、7z、lzh、cbr、cbz、cb7、...),并提供定制和手势设置和幻灯片等实用功能。

▎软件下载:点击下载
#网站 #音频 #开源 #TTS

🗣 Fish Speech - 开源最大文本转语音模型

▎网站功能:文本转语音

▎网站介绍:一个基于 VQ-GAN 和 Llama、VITS,由 Fish Audio 开发的文本转语音模型。

提供了多语言支持和高质量的语音合成,支持中文、日文和英文三种语言的合成。

特别是基于一些知名游戏角色的声音,如《原神》、《崩坏:星穹铁道》和《碧蓝档案》。

▎网站网址:点击打开
Back to Top